目录
补间动画
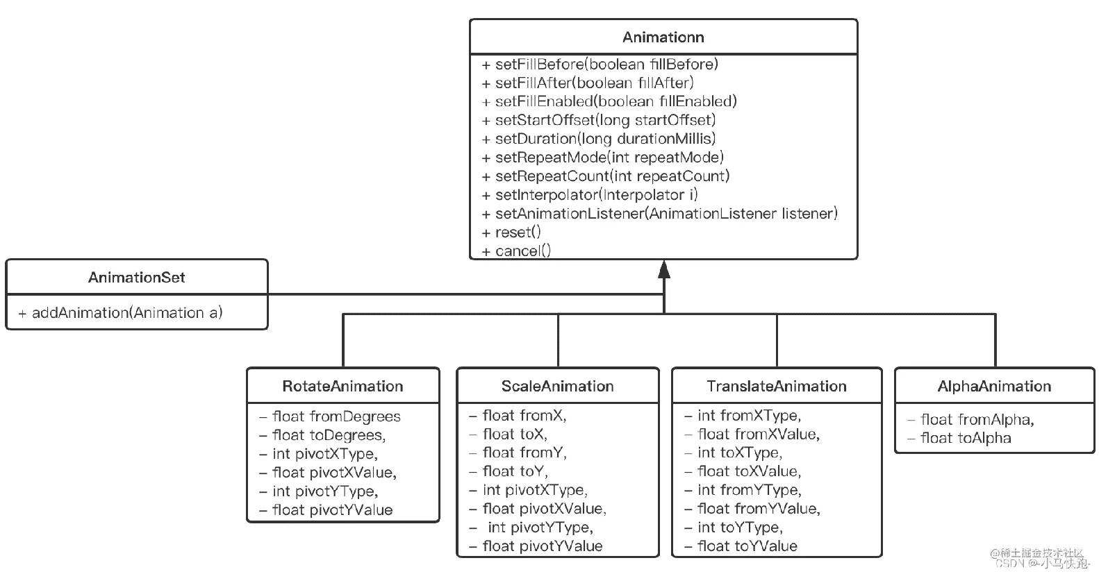
Android常用的四种补间动画分别为RotateAnimation、ScaleAnimation、TranslateAnimation、AlphaAnimation,他们的父类为Animation,UML类图如下:

父类通用方法有:
- public void setFillBefore(boolean fillBefore): 动画完成后,View是否会停留在动画开始的状态,默认为true
- public void setFillAfter(boolean fillAfter) :动画完成后,View是否会停留在动画结束的状态,优先级大于fillBefore,默认为false
- public void setFillEnabled(boolean fillEnabled) :控制setFillBefore的值是否生效,如果fillEnabled为false,则setFillBefore无论为何值都不会再生效。
- public boolean isFillEnabled():返回
setFillEnabled设置的值。 - public void setStartOffset(long startOffset):设置动画延迟启动时间,单位是ms
- public void setDuration(long durationMillis):设置动画持续时间,如果设置
durationMillis < 0会抛异常。 - public void setRepeatMode(int repeatMode):
RESTART:正序重新开始、REVERSE:倒序重新开始,默认是RESTART。注意:repeatCount(count)设置的count值必须>0或者是INFINITE才会生效 - public void setRepeatCount(int repeatCount):设置动画应该重复的次数。如果为
0,则动画只播放一次;如果设置为N(N>0),则将继续播放N次;如果设置为INFINITE,则将无限轮播。默认为0。 - public void setInterpolator(Interpolator i):设置差值器,影响动画的加速曲线。默认为
AccelerateDecelerateInterpolator。 - public void setAnimationListener(AnimationListener listener) : 设置动画监听,
AnimationListener中的几个方法如下:
animation.setAnimationListener(object : Animation.AnimationListener {
override fun onAnimationEnd(animation: Animation?) {
//动画结束时回调,注意:当repeatCount设置为Animation.INFINITE不再收到该回调
log("onAnimationEnd")
}
override fun onAnimationStart(animation: Animation?) {
//动画开始时回调
log("onAnimationStart")
}
override fun onAnimationRepeat(animation: Animation?) {
//repeatCount设置为Animation.INFINITE时动画每执行一次该方法回调就会执行一次
log("onAnimationRepeat")
}
})
RotateAnimation
旋转动画,通过设置目标View的旋转中心、旋转角度来达到旋转目的。RotateAnimation中需要特殊设置的几个参数如下:
// RotateAnimation.java
public RotateAnimation(float fromDegrees, float toDegrees, int pivotXType, float pivotXValue,
int pivotYType, float pivotYValue) {
mFromDegrees = fromDegrees;
mToDegrees = toDegrees;
mPivotXValue = pivotXValue;
mPivotXType = pivotXType;
mPivotYValue = pivotYValue;
mPivotYType = pivotYType;
initializePivotPoint();
}
- fromDegrees:动画开始之前的旋转偏移量
- toDegrees:动画结束时的旋转偏移量
- pivotXType:用于设置旋转中心
X轴计量类型,可以设置成Animation.ABSOLUTE、Animation.RELATIVE_TO_SELF、Animation.RELATIVE_TO_PARENT之一,pivotXType与pivotXValue组合之后可以表示不同的X轴坐标点。
Animation.ABSOLUTE:目标View的X轴坐标 = View左上角的原点 + pivotXValue数值的点(y方向同理)
Animation.RELATIVE_TO_SELF:目标View的X轴坐标 = View左上角的原点 + View自身宽度 * pivotXValue数值
Animation.RELATIVE_TO_PARENT:目标View的X轴坐标 = View左上角的原点 + View父控件宽度 * pivotXValue
- pivotXValue:旋转
View所围绕的点的X坐标。如果pivotXType为absolute,此值可以是一个绝对数字,否则可以是一个0.1f~1.0f 的值。 - pivotYType:同
pivotXType,表示的的是y轴 - pivotYValue:同
pivotXValue,表示的的是y轴
动画示例
方式一:代码动态创建
val rotateAnim: Animation = RotateAnimation(
0f,
360f,
Animation.RELATIVE_TO_SELF,
0.5f,
Animation.RELATIVE_TO_SELF,
0.5f
)
rotateAnim.duration = 2000
rotateAnim.repeatCount = Animation.INFINITE
rotateAnim.interpolator = LinearInterpolator()
rotateAnim.fillAfter = true
mTvTarget.animation = rotateAnim
方式二:XML中设置
//view_rotate.xml中:
<rotate xmlns:android="http://schemas.android.com/apk/res/android"
android:duration="2000"
android:fillAfter="true"
android:fromDegrees="0"
android:interpolator="@android:anim/linear_interpolator"
android:pivotX="50%"
android:pivotY="50%"
android:repeatCount="infinite"
android:repeatMode="restart"
android:toDegrees="360" />
代码中引用:
mTvTarget.startAnimation(AnimationUtils.loadAnimation(this, R.anim.view_rotate))
执行效果:

在XML中设置pivotX、pivotY时注意:pivotX pivotY,可取值为数字,百分比,或者百分比p
- 设置为数字时,表示px像素值。如设置为
10,那么中心坐标为View的左上角的原点在x方向和y方向加上10px的点。对应代码中的Animation.ABSOLUTE单位。 - 设置为百分比时(如50%),中心坐标为
View的左上角的原点在x方向加上自身宽度50%和y方向自身高度50%的点(即自身中间的位置)。对应代码中的Animation.RELATIVE_TO_SELF。 - 设置为百分比
p时(如50%p),中心坐标为View的左上角的原点在x方向加上父控件宽度50%和y方向父控件高度50%的点。对应代码中的Animation.RELATIVE_TO_PARENT
ScaleAnimation
缩放动画,设置的参数如下:
public ScaleAnimation(float fromX, float toX, float fromY, float toY,
int pivotXType, float pivotXValue, int pivotYType, float pivotYValue) {
mResources = null;
mFromX = fromX;
mToX = toX;
mFromY = fromY;
mToY = toY;
mPivotXValue = pivotXValue;
mPivotXType = pivotXType;
mPivotYValue = pivotYValue;
mPivotYType = pivotYType;
initializePivotPoint();
}
- fromX / toX:分别表示
X轴方向在动画开始时、结束时对应的缩放因子 - fromY / toY:分别表示
Y轴方向在动画开始时、结束时对应的缩放因子 pivotXType、pivotXValue、pivotYType、pivotYValue具体含义在上面的RotateAnimation已经讲到,这四个值在ScaleAnimation主要是用来确定缩放中心的。
动画示例
方式一:代码动态创建
val scaleAnim = ScaleAnimation(
1.0f, 0.5f, 1.0f, 0.5f,
Animation.RELATIVE_TO_SELF, 0.5f,
Animation.RELATIVE_TO_SELF, 0.5f).apply {
duration = 1000
repeatCount = Animation.INFINITE
repeatMode = Animation.REVERSE
fillAfter = true
}
mTvTarget.animation = scaleAnim
方式二:XML中创建
// view_scale.xml
<scale xmlns:android="http://schemas.android.com/apk/res/android"
android:duration="1000"
android:fillAfter="true"
android:fromXScale="1.0"
android:fromYScale="1.0"
android:interpolator="@android:anim/linear_interpolator"
android:pivotX="50%"
android:pivotY="50%"
android:repeatCount="infinite"
android:repeatMode="reverse"
android:toXScale="0.5"
android:toYScale="0.5" />
代码中引入:
mTvTarget.startAnimation(AnimationUtils.loadAnimation(this, R.anim.view_scale))
执行结果:

TranslateAnimation
平移动画,是指对目标View进行平移操作。
public TranslateAnimation(float fromXDelta, float toXDelta, float fromYDelta, float toYDelta) {
mFromXValue = fromXDelta;
mToXValue = toXDelta;
mFromYValue = fromYDelta;
mToYValue = toYDelta;
mFromXType = ABSOLUTE;
mToXType = ABSOLUTE;
mFromYType = ABSOLUTE;
mToYType = ABSOLUTE;
}
public TranslateAnimation(int fromXType, float fromXValue, int toXType, float toXValue,
int fromYType, float fromYValue, int toYType, float toYValue) {
mFromXValue = fromXValue;
mToXValue = toXValue;
mFromYValue = fromYValue;
mToYValue = toYValue;
mFromXType = fromXType;
mToXType = toXType;
mFromYType = fromYType;
mToYType = toYType;
}
可以看到有两个不同的构造方法:
- 第一种把类型固定为
ABSOLUTE,那么传入的float fromXDelta, float toXDelta, float fromYDelta, float toYDelta都为固定数值,即(fromXDelta, fromYDelta)、(toXDelta、toYDelta)分别代表起始坐标与结束坐标。 - 第二种传入的类型可以为
Animation.ABSOLUTE、Animation.RELATIVE_TO_SELF、Animation.RELATIVE_TO_PARENT的一种,那么对应的fromXValue、toXValue、fromYValue、toYValue可以是具体数值或或者0.0~1.0(表示目标View本身或着父View的百分比)。
动画示例
方式一:代码动态创建
val translateAnim = TranslateAnimation(
Animation.ABSOLUTE, 0f, Animation.RELATIVE_TO_SELF, 0.5f,
Animation.ABSOLUTE, 0f, Animation.RELATIVE_TO_SELF, 0.5f)
.apply {
duration = 2000
fillAfter = false
interpolator = LinearInterpolator()
repeatMode = Animation.REVERSE
repeatCount = Animation.INFINITE
}
mTvTarget.animation = translateAnim
方式二:XML中创建
// view_translate.xml
<?xml version="1.0" encoding="utf-8"?>
<translate xmlns:android="http://schemas.android.com/apk/res/android"
android:duration="2000"
android:fillAfter="true"
android:fromXDelta="0"
android:fromYDelta="0"
android:interpolator="@android:anim/linear_interpolator"
android:repeatCount="infinite"
android:repeatMode="reverse"
android:toXDelta="50%"
android:toYDelta="50%" />
代码中引入:
mTvTarget.startAnimation(AnimationUtils.loadAnimation(this, R.anim.view_translate))
执行效果:

AlphaAnimation
透明度动画
public AlphaAnimation(float fromAlpha, float toAlpha) {
mFromAlpha = fromAlpha;
mToAlpha = toAlpha;
}
- fromAlpha: 动画开始时的透明度: 1.0表示完全不透明,0.0表示完全透明。
- toAlpha: 动画结束时透明度: 1.0表示完全不透明,0.0表示完全透明。
动画示例
方式一:代码动态创建
val alphaAnim = AlphaAnimation(1.0f, 0.2f).apply {
duration = 1000
fillAfter = true
interpolator = LinearInterpolator()
repeatMode = Animation.REVERSE
repeatCount = Animation.INFINITE
}
mTvTarget.animation = alphaAnim
方式二:XML中创建
//view_alpha.xml
<alpha xmlns:android="http://schemas.android.com/apk/res/android"
android:duration="1000"
android:fillAfter="true"
android:fromAlpha="1.0"
android:interpolator="@android:anim/linear_interpolator"
android:repeatCount="infinite"
android:repeatMode="reverse"
android:toAlpha="0.0" />
代码中引入:
mTvTarget.startAnimation(AnimationUtils.loadAnimation(this, R.anim.view_alpha))
执行效果:

AnimationSet 动画组合
动画组合AnimationSet,本身也继承自Animation,可以将多个动画组合起来使用。如下属性在AnimationSet中设置时的注意事项:
- duration, repeatMode, fillBefore, fillAfter: 当在
AnimationSet对象上设置这些属性时,将被下推到所有子动画。 - repeatCount, fillEnabled: 这些属性在
AnimationSet中被忽略。 - startOffset, shareInterpolator: 这些属性应用于
AnimationSet本身。
动画示例
方式1:代码动态生成
/**
* 动画组合AnimationSet
* - duration, repeatMode, fillBefore, fillAfter:当在AnimationSet对象上设置这些属性时,将被下推到所有子动画。
* - repeatCount, fillEnabled:这些属性在AnimationSet中被忽略。
* - startOffset, shareInterpolator: 这些属性应用于AnimationSet本身
*/
private fun loadAnimSet(): Animation {
//方式1:代码动态生成
val rotateAnim = loadRotationAnim()
val alphaAnim = loadAlphaAnimation()
val translateAnim = loadTranslateAnimation()
val scaleAnim = loadScaleAnimation()
/**
* shareInterpolator: 如果想让集合中的所有动画都使用与AnimationSet中
* 设置的一样的插值器,则传true;反之,如果集合中每个动画都使用自己的插值器,则传false.
*/
val animSet = AnimationSet(true).apply {
duration = 3000
interpolator = LinearInterpolator()
fillAfter = true
repeatMode = Animation.REVERSE
startOffset = 100 //延迟执行动画,应用于AnimationSet本身
}
//animSet.cancel() //取消动画
//animSet.reset() //重置动画
animSet.addAnimation(rotateAnim)
animSet.addAnimation(alphaAnim)
animSet.addAnimation(translateAnim)
animSet.addAnimation(scaleAnim)
return animSet
}
mTvTarget.startAnimation(loadAnimSet())
方式2:通过XML创建:
//view_animation_set.xml
<?xml version="1.0" encoding="utf-8"?>
<set xmlns:android="http://schemas.android.com/apk/res/android"
android:duration="3000"
android:fillAfter="true"
android:fillBefore="false"
android:interpolator="@android:anim/linear_interpolator"
android:repeatMode="reverse"
android:shareInterpolator="true">
<rotate
android:fromDegrees="0"
android:pivotX="50%"
android:pivotY="50%"
android:repeatCount="infinite"
android:toDegrees="360" />
<scale
android:fromXScale="1.0"
android:fromYScale="1.0"
android:pivotX="50%"
android:pivotY="50%"
android:repeatCount="infinite"
android:toXScale="0.5"
android:toYScale="0.5" />
<!-- startOffset:延迟执行动画-->
<set
android:fillAfter="true"
android:interpolator="@android:anim/linear_interpolator"
android:repeatMode="reverse"
android:shareInterpolator="true"
android:startOffset="100">
<alpha
android:fromAlpha="1.0"
android:repeatCount="infinite"
android:toAlpha="0.0" />
<translate
android:fromXDelta="0"
android:fromYDelta="0"
android:repeatCount="infinite"
android:toXDelta="50%"
android:toYDelta="50%" />
</set>
</set>
代码中引入:
mTvTarget.startAnimation(AnimationUtils.loadAnimation(this, R.anim.view_animation_set))
执行结果:

以上就是Android 补间动画及组合AnimationSet常用方法详解的详细内容,更多关于Android 补间动画组合AnimationSet的资料请关注其它相关文章!

